Apache Commons DBCP ™
Last Published: 11 Dec 2025
|
Version: 2.14.0
ApacheCon
Apache
Commons
Commons DBCP
About
Asking Questions
Release History
Issue Tracking
Dependency Management
Sources
Security
License
Code of Conduct
Download
Javadoc
Javadoc Current
Javadoc 2.x Archive
Javadoc 1.x Archive
Configuration
Developers Guide
JNDI Howto
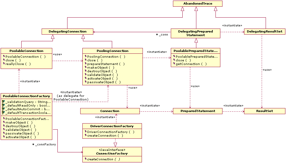
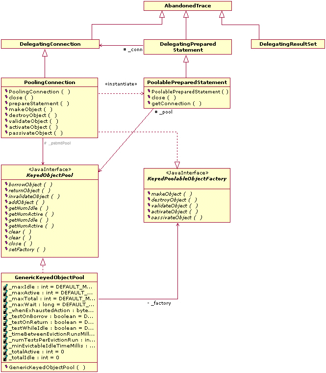
Class Diagrams
Sequence Diagrams
Building
Examples
Downloads
Wiki
Project Documentation
Project Information
Project Reports
Commons
Home
License
Components
Sandbox
Dormant
General Information
Security
Volunteering
Contributing Patches
Building Components
Commons Parent POM
Commons Build Plugin
Commons Release Plugin
Site Publication
Releasing Components
Wiki
ASF
How the ASF works
Get Involved
Developer Resources
Code of Conduct
Privacy
Sponsorship
Thanks
PoolingDataSource
PoolingConnection
Delegating
AbandonedObjectPool